Go Back   FlashFXP Forums > > >

Bug Reports Report bugs here.

 
 
Thread Tools Display Modes
Old 04-23-2006, 07:56 PM   #1
sangwookkun
Junior Member
FlashFXP Registered User
 
Join Date: Aug 2005
Posts: 3
Default Bug: FlashFXP v3.4 Beta 6 won't display Korean language properly.

Flash FXP v3.3.6 (build 1125) BETA
Windows XP Professional x64 Edition w/ Korean MUI

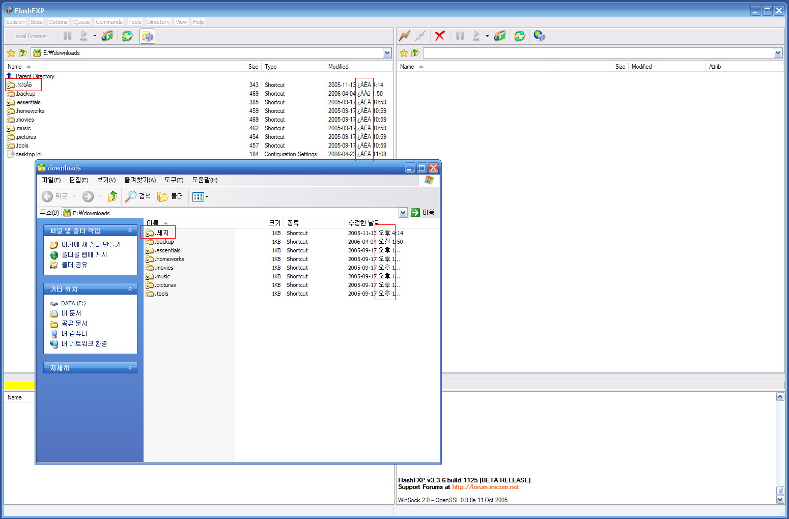
While there hasn't been any problem with Korean characters in previous FlashFXP's, new beta 6 version of FlashFXP suffers when with Korean version of Windows XP.

Screenshot shows what's happening pretty well.
Attached Thumbnails
Bug: FlashFXP v3.4 Beta 6 won't display Korean language properly.-fxpbug-jpg  
sangwookkun is offline  
Old 04-23-2006, 09:38 PM   #2
bigstar
FlashFXP Developer
FlashFXP Administrator
ioFTPD Beta Tester
 
bigstar's Avatar
 
Join Date: Oct 2001
Posts: 8,012
Default

Options > Preferences > Display > Colors & Fonts

Please make sure that your fonts are using the correct characterset (Script)

The fonts were reset a few builds ago and they may no longer be configured to properly display Korean.
bigstar is offline  
Old 04-26-2006, 05:14 PM   #3
sangwookkun
Junior Member
FlashFXP Registered User
 
Join Date: Aug 2005
Posts: 3
Default

Windows automatically choose linked international fonts when Western European only font is used. For example, when Tahoma font is chosen, Windows uses Gulim font when viewing Korean.

However, the latest FlashFXP does not choose substitutional fonts accordingly. When Western European only font is used, FlashFXP has problem displaying non-Western European language.

I hope this gets changed before the final release.
sangwookkun is offline  
Old 04-26-2006, 05:21 PM   #4
bigstar
FlashFXP Developer
FlashFXP Administrator
ioFTPD Beta Tester
 
bigstar's Avatar
 
Join Date: Oct 2001
Posts: 8,012
Default

What if you change the flashfxp font to "MS Sans Serif" ?
bigstar is offline  
Old 04-26-2006, 06:41 PM   #5
bigstar
FlashFXP Developer
FlashFXP Administrator
ioFTPD Beta Tester
 
bigstar's Avatar
 
Join Date: Oct 2001
Posts: 8,012
Default

I think I figured out the problem, I will be sending you a private msg shortly with a updated build for testing.
bigstar is offline  
Old 04-27-2006, 05:54 AM   #6
sangwookkun
Junior Member
FlashFXP Registered User
 
Join Date: Aug 2005
Posts: 3
Default

bigstar,

Thanks for the quickest response.
Yes I tried the updated build, and here's what happened.

1. When I choose well-known Western European only fonts such as Tahoma and MS San Serif fonts, FlashFXP displays Korean properly with linked fonts.

2. However, when with other Western-European only fonts, such as Garamond and Segoe UI fonts, FlashFXP does NOT display Korean properly.

I did try above mentioned fonts (Garamond, Segoe UI) in other application to see if they display Korean correctly with linked fonts, and yes they do.

Thank you.


Sang
sangwookkun is offline  
Old 06-12-2006, 11:04 PM   #7
bigstar
FlashFXP Developer
FlashFXP Administrator
ioFTPD Beta Tester
 
bigstar's Avatar
 
Join Date: Oct 2001
Posts: 8,012
Default

Just for the record this has been resolved.

Fixed
bigstar is offline  
 

Tags
beta, flashfxp, fxp, korean, version

Thread Tools
Display Modes

Posting Rules
You may not post new threads
You may not post replies
You may not post attachments
You may not edit your posts

BB code is On
Smilies are On
[IMG] code is Off
HTML code is Off

Forum Jump


All times are GMT -5. The time now is 10:18 PM.

Parts of this site powered by vBulletin Mods & Addons from DragonByte Technologies Ltd. (Details)